About
Oracle Permission Generator helps Oracle database developers and administrators generate scripts to manage privileges and synonyms within an Oracle database.
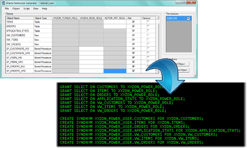
It provides the following features...
- Allows the user to manage database objects, permissions, and roles in a simple, grid-based graphical format.
- Solves the problem of maintaining synchronisation between privileges (GRANT and REVOKE statements), and synonyms.
- Generates complementary rollout and rollback scripts, which can be used to apply new permissions to a database, and to completely reverse the changes in the case that the database needs to be rolled back to its initial state.
- Stores a complete repository of database objects, permissions, and roles in a portable XML format.
- Creates iterative versions of privilege and synonym scripts, to support a development lifecycle as the database schema and design evolves.